Deploy RemotePCViewer using Group Policy (GP) with MSI and MST files
Using the RemotePCViewer MSI package, remotely install the application on multiple computers in a network from the Windows Server Environment by setting up the Group Policy on the host server.
To achieve this, create a Group Policy Object, move the RemotePCViewer MSI package and MST file to a shared network folder, and publish the GPO to all the computers across the domain. Read the steps detailed below to know more.
- Steps to create a Group Policy Object (GPO) under active directory environment
- Steps to assign and install the RemotePCViewer MSI application on domain computers
- Steps to deploy the RemotePCViewer application on domain computers
- Deploy RemotePCViewer silently
Steps to create a Group Policy Object (GPO) under active directory environment
-
From the ‘Start’ menu, go to ‘Administrative Tools’ and open ‘Group Policy Management’.
- In the 'Group Policy Management' console, navigate to the 'Forest' folder for creating group policy.
-
Double-click 'Domains' and navigate to 'Group Policy Object'.
-
Right-click 'Group Policy Object' and select 'New' from the drop-down menu.
- Assign a name to the GPO group and click 'OK'.
Steps to assign and install the RemotePCViewer application on domain computers
-
Right-click the new group policy and select 'Edit' from the drop-down menu. This will launch the 'Group Policy Management Editor'.
-
Navigate to 'Computer Configuration' > 'Policies' > 'Software Settings' > 'Software installation'.
-
Right-click 'Software installation' and navigate to 'New' > 'Package'.
- Locate the shared network folder with the RemotePC Viewer MSI installer package.
-
Select the package and click 'Open' to add to the software installation container.
-
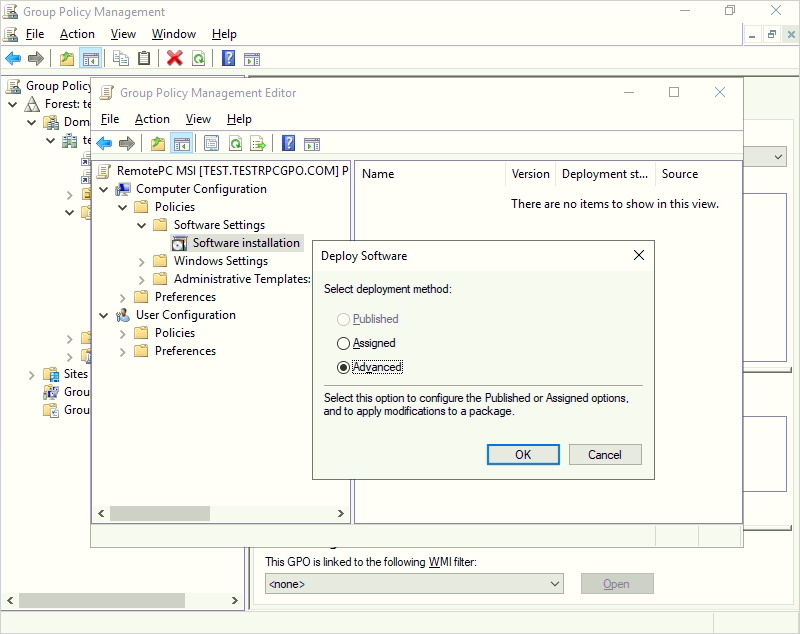
After selecting the RemotePC Viewer MSI file, choose the 'Advanced' option in the pop-up that appears and click 'OK'.
-
Go to the 'Advanced Deployment Options' tab, select 'Ignore language when deploying this package'. Click 'OK'.
-
Go to the 'Modifications' tab in the 'RemotePCMSI Setup Properties' section to add the MST file you just created. Click here to know how to create an MST file via Orca tool.
- Right-click on the MSI package and select 'Properties'. The ‘Properties' window will appear.
- Go to the 'Deployment' tab. Under 'Deployment type', select 'Assigned' and under 'Deployment options', select 'Install this application at logon' for the ‘User Configuration’ type, and click ‘OK’.
-
Right-click the domain and select 'Link an Existing GPO'. The 'Select GPO' screen will appear.
- Select the newly created Group Policy and click 'OK'.
Steps to deploy the RemotePC Viewer application on domain computers
- Open the command prompt.
- Run the following command:
gpupdate /force - Click 'Enter'.
Note:
- Reboot the computer (This is a mandatory step).
- After system reboot, RemotePC Viewer will be deployed.
The RemotePC Viewer application will be assigned to the domain users on the next sign in and to the domain computers on the next reboot.
You can also deploy the RemotePC Viewer application to all connected computers using a command line parameter in a few simple steps.
Steps to install the RemotePC Viewer by using "msiexec.exe" Command-Line Parameters
Run the following commands in the command prompt to install the RemotePC Viewer.
To install RemotePC Viewer,
- Launch command prompt in administrator mode.
- Ensure that the path is: C:\WINDOWS\system32
- Execute the command:
msiexec.exe /i <RemotePCViewer.msi path> /qn PRODUCTNAME=viewer
For example:
msiexec.exe /i "C:\Users\Test\Desktop\MSI\UN\RemotePCViewer.msi" /qn PRODUCTNAME=viewer
Uninstall RemotePC Viewer using MSI
To uninstall RemotePC Viewer using MSI,
- Launch command prompt in administrator mode.
- Ensure that the path is: C:\WINDOWS\system32>
- Uninstall RemotePC host using the command:
msiexec.exe /i <RemotePCViewer.msi path> /qn PRODUCTNAME=viewer UNINSTALL=yes
For Example:
msiexec.exe /i "C:\Users\Test\Desktop\MSI\UN\RemotePCViewer.msi" /qn PRODUCTNAME=viewer UNINSTALL=yes
Deploy RemotePC silently using command-line parameters
You can predefine optional parameters for the remote computer during installation.
| Parameters | Description |
|---|---|
| PRODUCTNAME | Product name must be mentioned as ‘viewer’ to install the RemotePC Viewer application. |
| UNINSTALL | Include this parameter along with PRODUCTNAME= viewer to uninstall RemotePC viewer using the MSI command UNINSTALL=yes. |
